Back
Getting Started
Database Management
Database Objects Management
Tables and Views
Queries and Scripts
Working with Data
BLOBs and Diagrams
Next
SQL Editor
|
Visual Query Builder
|
SQL Script Editor
Back
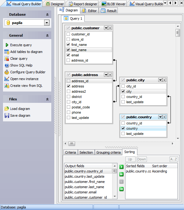
Visual Query Builder
Next
Back
Visual Query Builder
Next