Subscribe to our news:

 Partners
 Testimonials
Jacob Lyohne, Director of Development: "Regarding implementation, it is pretty self-explanatory and the SQLite Maestro manual is helpful for review and reference. We also found the on-line documentation useful and the software support staff readily available to answer our questions. Reports are very easy and quick to run and can be broken down into any number of statistical combinations".
Gianmarco Brundo: "I have purchased SQLite Mestro and SQLite Data Wizard, your products are very good".
More
Add your opinion
 Customers
|
SQLite Maestro: Product Tour
Features of SQLite Maestro:
Queries and Scripts
If you intend to use SQLite Maestro for working with SQL queries and scripts, the most powerful (and at the same time easy!) tools are at your fingertips.
SQL Editor is the basic SQLite Maestro tool for creating and executing queries.
The editor allows you to create and edit SQL text for the query, prepare and execute queries and view the results of execution. It also includes such useful features as syntax highlighting, links, code folding, and code auto completion. |
|
|
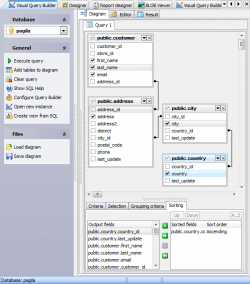
Visual Query Builder is meant for building queries visually.
You can create and edit queries even without knowledge of SQL: preparing and executing queries, viewing the results of the execution become simple operations when performed with the help of Visual Query Builder. |
Using SQL Script Editor you can view, edit and execute SQL scripts.
To open the editor it is only necessary to select the Tools | SQL Script Editor main menu item. Within the editor you are able to perform all the necessary operations with SQL scripts. |
|
|
|