Choose your database:
AnySQL
MySQL
MS SQL Server
PostgreSQL
SQLite
Firebird
Oracle
SQL Anywhere
DB2
MaxDB

Subscribe to our news:
Partners
Testimonials
Gianmarco Brundo: "I have purchased SQLite Mestro and SQLite Data Wizard, your products are very good".
Ron D.: "I'm still very happy with SQLite Maestro and Data Wizard; makes my HTPC database much easier to manage".

More

Add your opinion

SQLite Maestro online Help

Prev Return to chapter overview Next

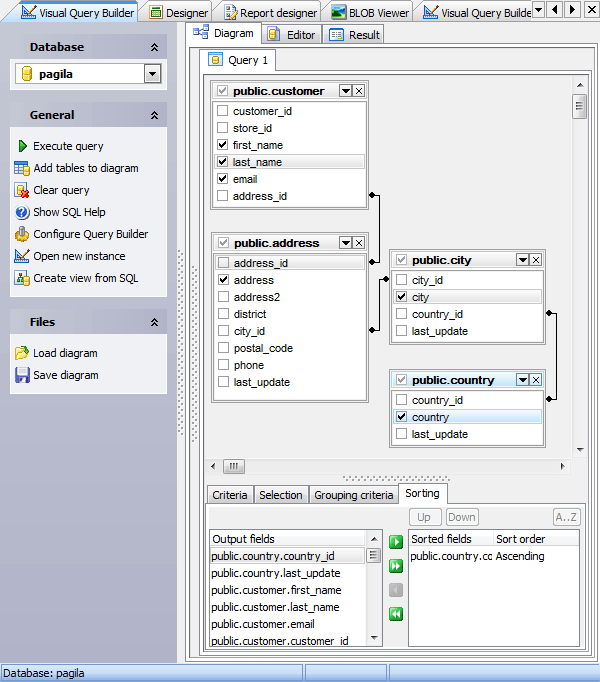
Visual Query Builder

Visual Query Builder is provided for building data manipulation statements visually. It allows you to create and edit queries without knowledge of SQL, prepare and execute queries, and view the results of the execution. Builder can produce INSERT, UPDATE and DELETE statements as well as the SELECT statements containing subqueries and/or UNIONs. One instance of the builder can be used only for one query at a time. To open Visual Query Builder, select the Tools | Query Builder main menu item.

 

The most popular query management actions (creating, editing, deleting) are covered by the corresponding topic.

 

Builder consists of 3 tabs:
 

Diagram - to create a query from a graphical interface,
Editor – to modify the query text before its executing,
Result (appears after the query executing) – for working with data the query returns.

 

The builder also allows you to create a view based on the prepared query. For this purpose after the query creating and possibly testing use the Create view from SQL link at the Navigation bar to invoke the corresponding window, and specify view properties.

 

See also: SQL Editor, Visual Query Builder Options, Query Parameters

 



Prev Return to chapter overview Next