Login
|
Register
News
Products
Download
Purchase
Support
Resources
Contacts
Product Information
About
News
Screenshots
Support Information
Documentation
FAQ
Support
Download
Purchase
Choose your database:
Subscribe to our news:
Partners
More
Customers
More
Become a customer
SQL Maestro Group
/
Products
/
SQLite
/
SQLite Code Factory
/
Screenshots
/
SQLite Code Factory Screenshots
/ SQL Editor
Download
Buy
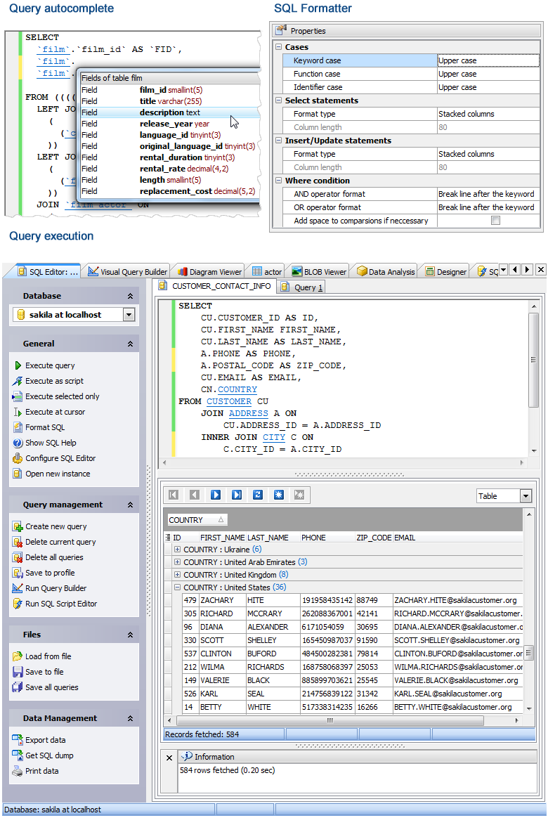
SQLite Code Factory screenshots
Visual Query Builder
|
SQL Editor
|
SQL Script Editor
|
SQL Generator
|
BLOB Viewer
|
Diagram Viewer
|
Data Export
|
Data Import
|
Data Grid
|
Unicode Support
|
Connect to database
|
Start Page
Back
SQL Editor
Next
Back
SQL Editor
Next