Login
|
Register
News
Products
Download
Purchase
Support
Resources
Contacts
Product Information
About
News
Screenshots
Support Information
Documentation
FAQ
Support
Download
Purchase
Choose your database:
Subscribe to our news:
Partners
More
Customers
More
Become a customer
SQL Maestro Group
/
Products
/
SQL Anywhere
/
ASA Maestro
/
Screenshots
/
ASA Maestro Screenshots
/ SQL Editor
Download
Buy
ASA Maestro screenshots
Tabbed MDI Interface
|
Database Explorer
|
Database Designer
|
Data Analysis
|
Report Designer
|
Dependency Tracker
|
Data Grid
|
Master-Detail Data View
|
SQL Editor
|
SQL Script Editor
|
Visual Query Buider
|
Blob Viewer
|
Import Data
|
Export Data
|
SQL Dump Wizard
|
Start Page
|
Support for UTF-8
Back
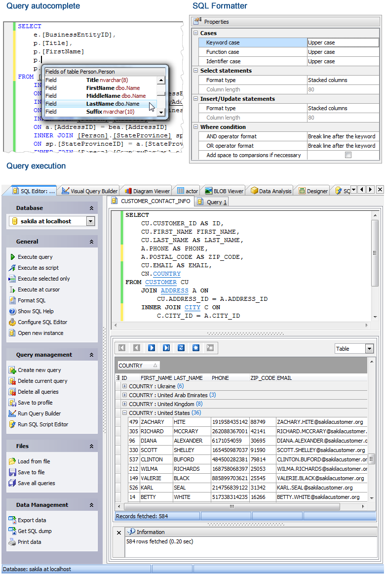
SQL Editor
Next
Back
SQL Editor
Next