Choose your database:
AnySQL
MySQL
MS SQL Server
PostgreSQL
SQLite
Firebird
Oracle
SQL Anywhere
DB2
MaxDB

Subscribe to our news:
Partners
Testimonials
Shafiq Far: "Just wanted to let you know that I think the SQL Maestro for Postgres is excellent. We've tried a variety over the past few years and none are even close to yours. Well done".
Iwan Kelaiah: "SQL Maestro products (Postgresql) have saved me a lot of time in designing, managing and generating reports and front-ends of Postgresql databases. Keep up the great work and thank you for such great products.".

More

Add your opinion

PostgreSQL Maestro: Product Tour

Features of PostgreSQL Maestro:

Queries and Scripts

If you intend to use PostgreSQL Maestro for working with SQL queries and scripts, the most powerful (and at the same time easy!) tools are at your fingertips.

SQL Editor is the basic PostgreSQL Maestro tool for creating and executing queries.

The editor allows you to create and edit SQL text for the query, prepare and execute queries and view the results of execution. It also includes such useful features as syntax highlighting, links and code auto completion.

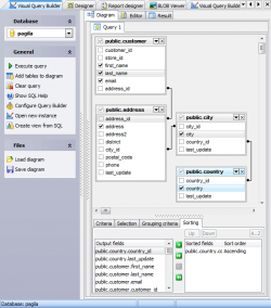
Visual Query Builder is meant for building queries visually.

You can create and edit queries even without knowledge of SQL: preparing and executing queries, viewing the results of the execution become simple operations when performed with the help of Visual Query Builder.

Using SQL Script Editor you can view, edit and execute SQL scripts.

To open the editor it is only necessary to select the Tools | SQL Script Editor main menu item. Within the editor you are able to perform all the necessary operations with SQL scripts.

Back Next