PostgreSQL Maestro online Help
| Prev | Return to chapter overview | Next |
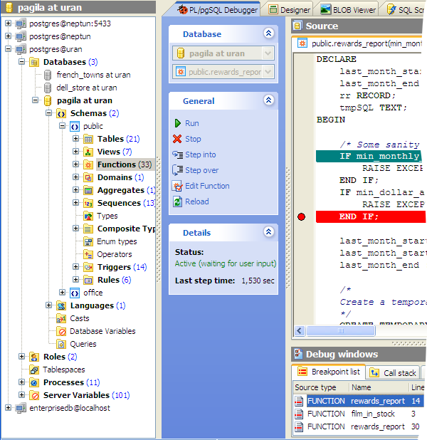
PL/pgSQL Debugger
The PL/pgSQL Debugger tool allows you to debug PL/pgSQL functions written on PL/pgSQL using traditional debugging features such as setting breakpoints, viewing variable values, and examining the call stack.
To start working with the debugger, choose the Tools | PL/pgSQL Debugger main menu item. You can also use the corresponding link at the Navigation bar of the Function Editor or select the appropriate command from the object pop-up menu in the Explorer tree.
| Prev | Return to chapter overview | Next |





Download
Buy

