PostgreSQL Database Converter online Help
| Prev | Table of Contents | Next |
Source objects
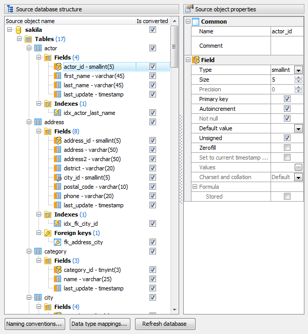
The Source database structure tab represents the schema of the source database and allows you to specify objects to be transferred to the target one. To include an object to the conversion process, turn on the corresponding "Is converted" option. To get the actual database objects tree, use the Refresh database button. The Source object properties tab allows you to browse the selected object's options.
To set rules of the data types conversion and naming conventions to be applied during the schema transferring, use the corresponding windows.

| Prev | Table of Contents | Next |





Download
Buy