Back
Getting Started
Database Management
Working with Database Objects
Database Designer
Working with Tables
Security system
Queries and Scripts
Working with Data
BLOBs and Diagrams
Next
SQL Editor
|
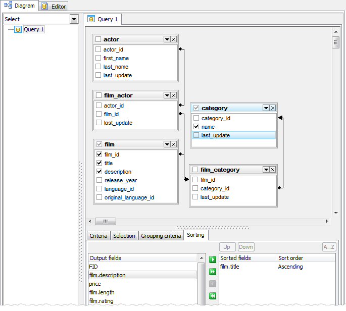
Visual Query Builder
|
SQL Script Editor
Back
Visual Query Builder
Next
Back
Visual Query Builder
Next