Choose your database:
AnySQL
MySQL
MS SQL Server
PostgreSQL
SQLite
Firebird
Oracle
SQL Anywhere
DB2
MaxDB

Subscribe to our news:
Partners
Testimonials
Michael Dunn: "We're good to go though, thank you again, this is by far the best MySQL interface I've had the opportunity to work with".
Adam Allen: "I just have to say WOW!!! I'm so glad that you guys have developed something that is so useful for MySql. I am able to graphically view my tables, and I don't even have to think about my queries because I can visually design them. I just stumbled upon this, and I'm already very excited about it".

More

Add your opinion

SQL Maestro for MySQL product tour

Features of SQL Maestro for MySQL:

Queries and Scripts

If you intend to use SQL Maestro for MySQL for working with SQL queries and scripts, the most powerful (and at the same time easy!) tools are at your fingertips.

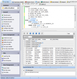
SQL Editor is the basic SQL Maestro for MySQL tool for creating and executing queries.

The editor allows you to create and edit SQL text for the query, prepare and execute queries and view the results of execution. It also includes such useful features as syntax highlighting, links and code auto completion.

Since last SQL Maestro for MySQL version you can execute each query in a separate thread in order to continue your work with the software while the query is executing.

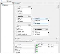
Visual Query Builder is meant for building queries visually.

You can create and edit queries even without knowledge of SQL: preparing and executing queries, viewing the results of the execution become simple operations when performed with the help of Visual Query Builder.

Using SQL Script Editor you can view, edit and execute SQL scripts.

To open the editor it is only necessary to select the Tools | SQL Script Editor main menu item. Within the editor you are able to perform all the necessary operations with SQL scripts.

Back Next