Back
Getting Started
Database management
Database objects management
Database Designer
Working with Tables
Users, Logins, Roles
Queries and Scripts
Working with Data
BLOBs and Diagrams
Next
SQL Editor
|
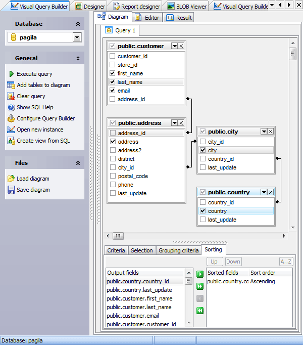
Visual Query Builder
|
SQL Script Editor
Back
Visual Query Builder
Next
Back
Visual Query Builder
Next