Login
|
Register
News
Products
Download
Purchase
Support
Resources
Contacts
Product Information
About
News
Screenshots
Support Information
Documentation
FAQ
Support
Download
Purchase
Choose your database:
Subscribe to our news:
Partners
More
Customers
More
Become a customer
SQL Maestro Group
/
Products
/
MS SQL Server
/
MS Compact Maestro
/
Screenshots
/
Getting Started
/ SQL Editor
Download
Buy
MS Compact Maestro Screenshots
Tabbed Interface
|
Database Explorer
|
Visual Query Builder
|
Schema Designer
|
Data Analysis
|
Report Designer
|
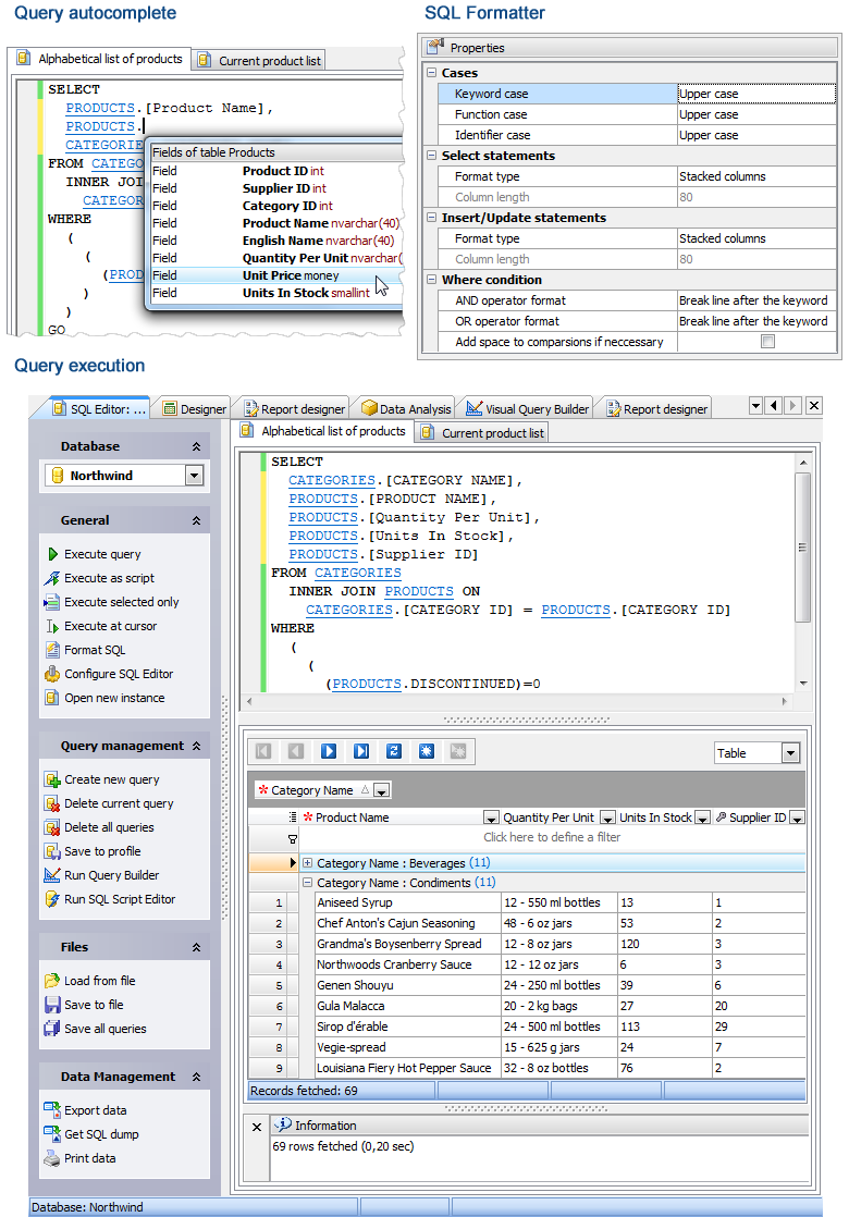
SQL Editor
|
SQL Script Editor
|
Data Grid
|
Master-Detail Data View
|
BLOB Viewer
|
Data Import
|
Data Export
|
Get SQL Dump Wizard
|
Start Page
Back
SQL Editor
Next
Back
SQL Editor
Next