MaxDB Data Sync online Help
| Prev | Return to chapter overview | Next |
Setting data differences to be synchronized
The Data differences view displays the results of comparison corresponding to specified options. To recompose the view with another data comparison options, change necessary options and click the Update, or Update all buttons.
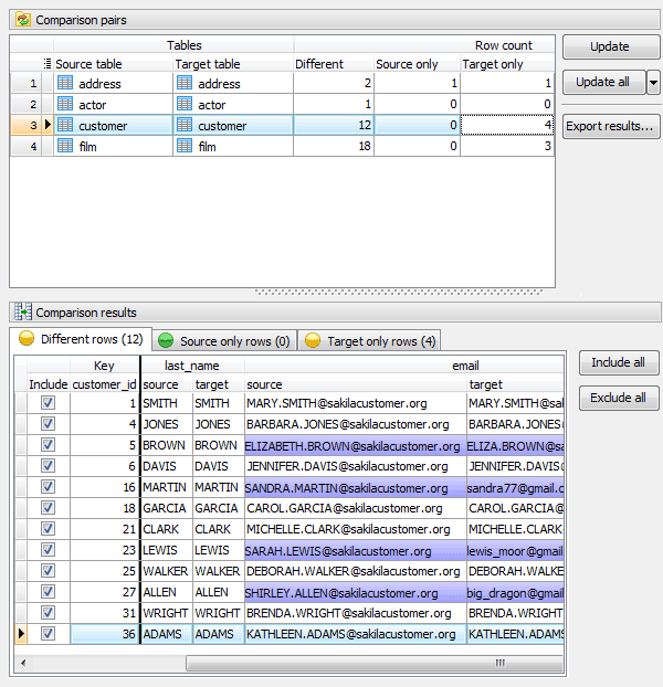
Comparison pairs
This pane shows compared tables with number of rows that exist in both databases but are different (Different), the number of rows that exist in the source table but not in the target one (Source only), the number of rows that exist in the target table but not in the source one (Target only). To see the total number of rows in the tables that are identical, use the corresponding option.
Comparison results
This pane displays rows storing in the selected comparison pair grouped by how they differ between the tables. All groups are optional and processed according to the data comparison options.
Different rows |
Rows that exist in both databases but are not identical. The differences are highlighted. |
Source only rows |
Rows that exist in the source table but not in the target one. |
Target only rows |
Rows that exist in the target table but not in the source one. |
Identical rows |
Rows that are exactly alike in both tables. |
To include/exclude a row to/from the synchronization script, turn On/Off the Include checkbox.

Export results
MaxDB Data Sync provides a possibility to save results of data comparison to any of 18 available formats including Excel, HTML, XML, and CSV. Different rows, Source only rows, Target only rows and Identical ones may be saves in separated file of selected formats.
| Prev | Return to chapter overview | Next |




Download
Buy
