Choose your database:
AnySQL
MySQL
MS SQL Server
PostgreSQL
SQLite
Firebird
Oracle
SQL Anywhere
DB2
MaxDB

Subscribe to our news:
Partners
Testimonials
Brian Vivian: "Thank you very much for making such a great product. It makes my job a LOT easier".
Stephen Arrowel, Database Administrator: "We are in the process of implementing Firebird solutions at multiple levels in our international organization. We expect that SQL Maestro Group will do nothing short of revolutionize the way we develop and maintain our Firebird databases. The continuous improvement and development means that the product is extremely flexible and will grow with us. The service and responsiveness of the Support Team has been exceptional. They have devoted countless hours to understanding our needs, so that we could get a Firebird administration tool which would be so simple and effective in use. SQL Maestro Group is helping Sytrax sail into the 21st Century".

More

Add your opinion

SQL Maestro Group / Products / Firebird / Firebird Maestro

Firebird Maestro

Firebird Maestro Complete and powerful database management, admin and development tool for Firebird.

Detailed info

Firebird Maestro is the premier Firebird tool for database management, control and development. It provides a rich set of GUI tools for anyone who uses Firebird including database developers, DBAs, and data analysts. Key features include:

All these features make our product your irreplaceable assistant in the world of the Firebird database server. Boost your productivity and save your time and efforts on managing and maintaining your databases with Firebird Maestro!

Top 10 reasons to use Firebird Maestro

Latest Firebird versions support
Firebird Maestro supports all the latest versions of Firebird server
Use Firebird Maestro to work with any Firebird server version up to 5.0! Among other things our software supports multi-purposed triggers for Firebird server versions 1.5+, indexes by expressions, sequences that were implemented in Firebird 2.0, database triggers (Firebird 2.1), viewing and editing data in UTF-8/Unicode encodings and much more.
Powerful security management
Firebird security system is easy and at the same time really covenient in Firebird Maestro
Tune up your Firebird server security policy with several mouse clicks. Firebird Maestro provides you with a number of powerful editors that make management of Firebird users and their privileges as easy as it can be, even if you are not a skilled Firebird administrator that make management.
Easy database objects management
Firebird Maestro is incredibly easy in database objects management
Windows clipboard, drag-and-drop operations, local pop-up menus - all of them can be used with database objects now! For example, to copy an object, simply drag and drop the object from one database to another, or use the Ctrl+C and Ctrl+V shortcuts instead of performing a long succession of manual operations.
Clear in use
Even a newbie can use Firebird Maestro
Firebird Maestro is as easy in use as Windows explorer! Firebird Maestro provides you with an understandable "explorer-like" navigation style, well-described wizard system, quick launch panel for performing the commonest operations, and a lot of other tools and features which do not require deep knowledge of Firebird.
Advanced SQL Editor
Firebird Maestro allows you to create and execute queries in the most convenient way
Handy SQL Editor provides you with an ability to execute several queries simultaneously. Each query is executed in a separate thread, so all Firebird Maestro opportunities remain available and there is no need to wait for your complex query to be completed. Such features as syntax highlighting and code completion make your work with the Editor extremely comfortable.
Powerful data export and import
Firebird Maestro provides you with advanced data export and import abilities
Firebird Maestro supports more than twelve formats for data export and six formats for data import. These are MS Excel, MS Access, MS Word, RTF, HTML, PDF, XML, CSV, DBF and more. Moreover, Firebird Maestro does not require any additional software installed for all the supported formats.
Full support for BLOB fields
Firebird Maestro has an ability to view BLOB data in various ways
Using Firebird Maestro you can view or edit BLOB data in the following ways: hexadecimal dump, plain text, graphical image or HTML page. A graphical representation of BLOB data supports five image formats: BMP, Windows metafile, JPEG, GIF and PNG.
Viewing data as diagrams
Firebird Maestro allows you to build diagrams based on Firebird server.
This exclusive feature represents numeric data from a table or a query result as a diagram with a possibility of customizing its appearance in various ways. You can also easy export the diagram to the following formats: BMP, Windows metafile, PDF, JPEG, PNG and more.
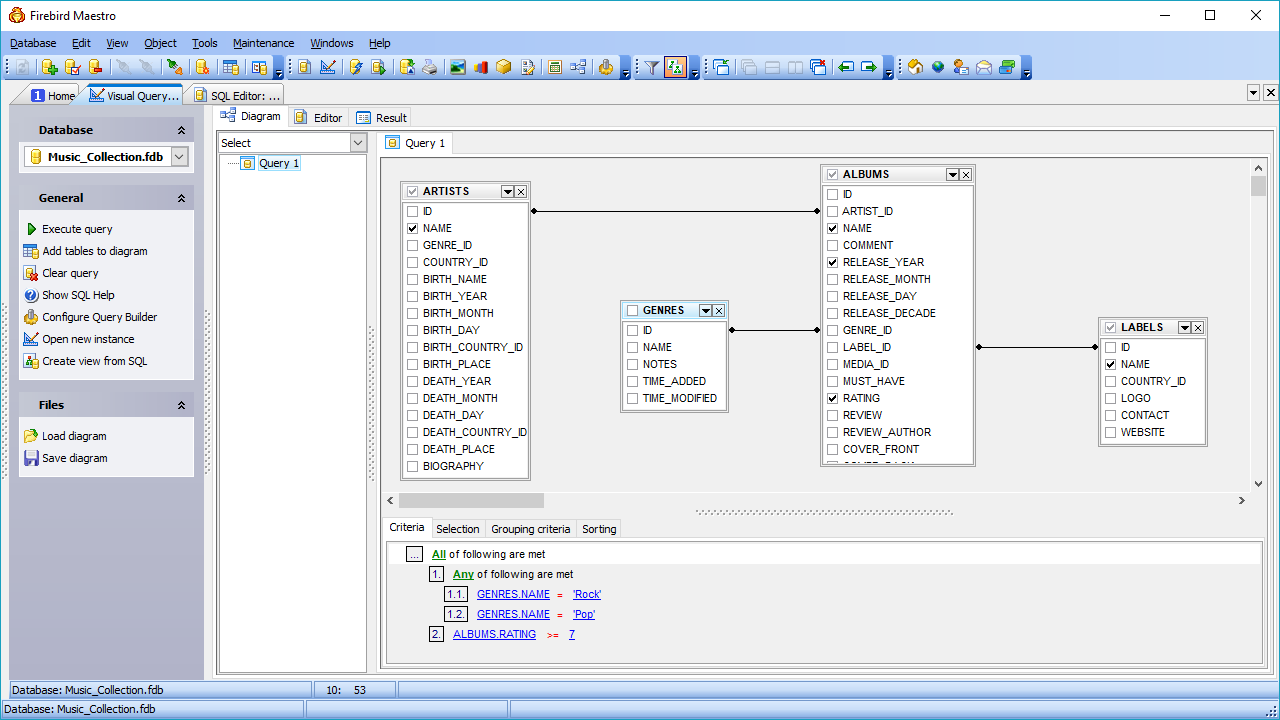
The fastest way for building queries
Firebird Maestro allows you to create the SELECT statements visually
The Visual Query Builder is a powerful tool of Firebird Maestro intended for designing queries as visual diagrams. This tool does not require any knowledge of the SELECT statement syntax, it will form a query automatically, you just need to mark what information do you want to retrieve.
Full customization according to your preferences and needs
Firebird Maestro admits to flexible customization
In Firebird Maestro you can customize the behavior of all its tools, select a user interface scheme and set a lot of other various preferences.