Firebird Database Converter online Help
| Prev | Table of Contents | Next |
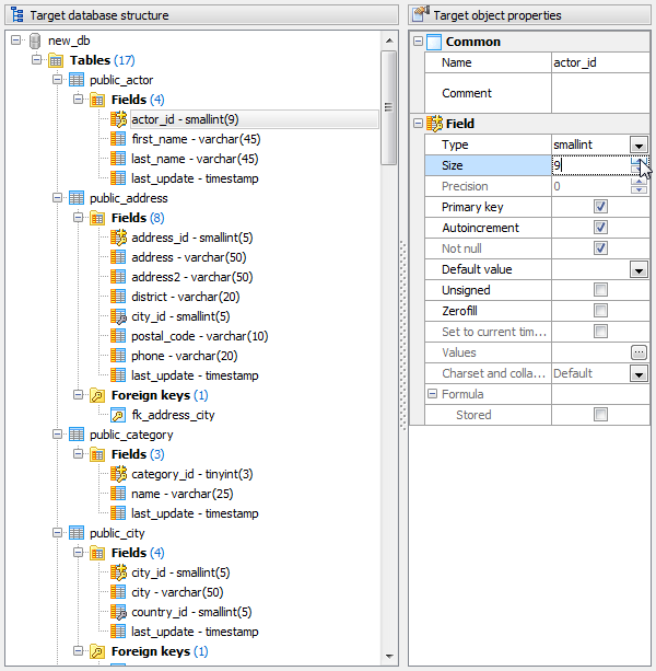
Target objects
On this step you can customize the objects to be created in the target database. The Target object properties area on the right of the window allows you to change characteristics of the selected object such as name, comment, data type, etc.
To validate the integrity of the target database after all modifications, invoke the Database integrity errors dialog with the corresponding button. Firebird Database Converter recognizes if an identifier name is longer than allowed by Firebird or if a field in foreign key and referenced field have no similar data types. To define the behavior of the software in these cases, use the corresponding application options.
| Prev | Table of Contents | Next |




Download
Buy
