Subscribe to our news:

 Partners
 Testimonials
Ilakshi Rathod : "This tool is just wonderful. I have never seen any tool for DB2. This tool provides very good features which helps in ease us work as well as quick resolution of any errors.".
Jeff Rule: "I have to tell you I am really impressed. I have never had a software
company turn around a bug fix like this so fast. I have been doing
database work for over 20 years and that has never happened.".
More
Add your opinion
 Customers
|
DB2 Maestro screenshots
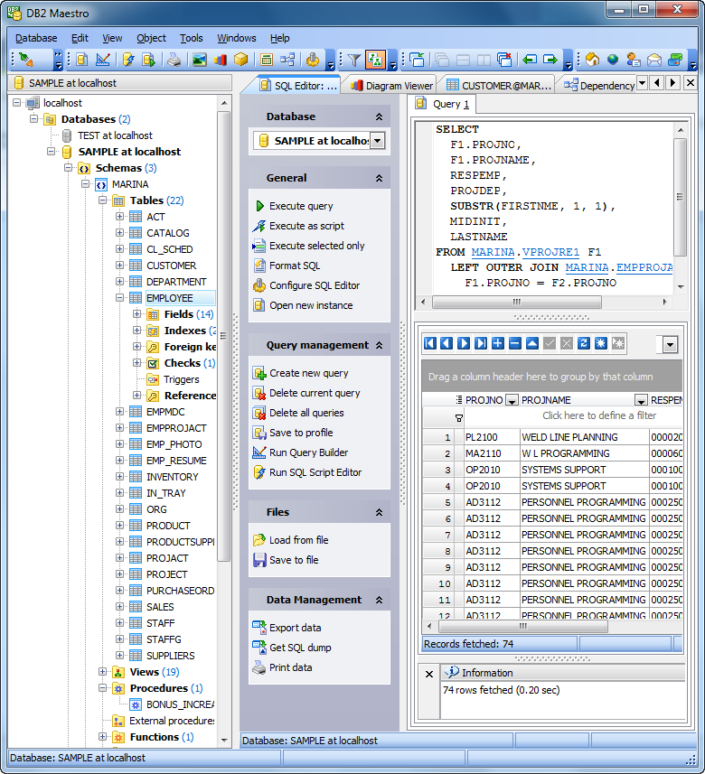
Tabbed MDI Interface
Next
Tabbed MDI Interface
Next
|
|